Renesas Electronics RZ/V2L SMARC PMIC Kit
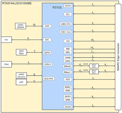
Renesas Electronics RZ/V2L SMARC PMIC Kit consists of a SMARC v2.1 module board plus carrier board configuration. The Kit demonstrates the RZ/V2L High Precision Entry-Level AI MPUs, which are general-purpose microprocessors equipped with a Renesas AI-dedicated accelerator (DRP-AI) for vision, a 1.2GHz dual-core Arm® Cortex®-A55 CPU, 3D graphics, and a video codec engine.The RZ/V2L SMARC PMIC Kit complies with the SMARC v2.1 and is mounted with the following external memories:
- DDR4 SDRAM: 2GB x 1pc
- QSPI Flash Memory: 512Mb x 1pc
- eMMC Memory: 64GB x 1pc
Features
- Carrier board (160mm x 100mm dimensions)
- Gigabit Ethernet x2
- USB 2.0 x 2ch (OTG x 1ch, host x 1ch)
- MIPI-CSI camera connector (can connect to Google Coral Camera)
- Micro HDMI (output) connector
- CAN-FD x2
- micro SD x1 external storage
- Audio line-in x1
- Audio line-out x1
- PMOD x2
- USB-Type C™ for power input
- Module board (82mm x 50mm dimensions)
- RZ/V2L processor
- 2GB DDR4 (2GB x1) main memory
- 64MB QSPI NOR FLASH
- 64GB eMMC memory
- micro SD x1 external storage
- A/D converter interface x6
- JTAG connector
- PMIC (RAA215300) for RZ/V2L
Kit Contents
- Module board
- Carrier board
Edge Impulse Resources
Overview
Main components
Block Diagram
Yayınlandı: 2022-02-21
| Güncellenmiş: 2024-03-29
